Stable Diffusion入門 from Thailand 第10回
画像生成AI「Stable Diffusion」使い倒すならコレ! 「ComfyUI」基本の使い方
2024年02月16日 13時00分更新
ノードを追加する
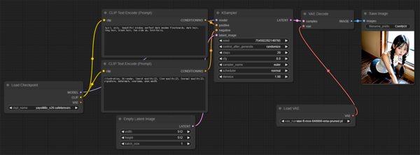
ここで、WebUIに慣れている方なら、足りないパラメーターがいくつかあることに気づくだろう。ComfyUIは必要になったらその都度ノードを追加するというコンセプトなのだ。ここでは、「VAE Decoder」ノードで利用するVAEを追加してみることにする。
ノードを追加する場合は、何もない場所で右クリックすればOK。
「Add Node」>「loaders」>「Load VAE」を選択。
これで「Load VAE」ノードが追加された。パラメーター「vae_name」には当然使用したいVAEを指定する。
「Load VAE」ノードの右側(出力側)にある「VAE●」から「VAE Decode」ノードの左側(入力側)にある「●vae」にケーブルを伸ばしてVAE同士をつないでみよう。
これで無事に「VAE」も選択できるようになった。
作ったワークフローは「Save」ボタンからセーブしておこう。
ようやく美少女生成に成功
ワークフローの流れをひととおり理解したところで、ポジティブ/ネガティブ両プロンプトを入力。これは他のUIでも全く同じ。サイズは「512 x 512」、一度に生成する画像は1枚に指定した。
「Queue Prompt」で実行。主観的な感想だが、WebUIと比べると断然生成時間は短かった。
本日の成果はこの1枚。今回は基本中の基本を確認したに過ぎないが、ComfyUIの真価はその柔軟な拡張性にある。次回は「LoRA」や「ControlNET」といったノードを追加してみようと思っている。
田口和裕(たぐちかずひろ)

1969年生まれ。ウェブサイト制作会社から2003年に独立。雑誌、書籍、ウェブサイト等を中心に、ソーシャルメディア、クラウドサービス、スマートフォンなどのコンシューマー向け記事や、企業向けアプリケーションの導入事例といったエンタープライズ系記事など、IT全般を対象に幅広く執筆。2019年にはタイのチェンマイに本格移住。
新刊:2月20日発売「生成AI推し技大全 ChatGPT+主要AI 活用アイデア100選」、:https://amzn.to/3HlrZWa
本記事はアフィリエイトプログラムによる収益を得ている場合があります

この連載の記事
-
第40回
AI
Suno級がローカルで? 音楽生成AI「ACE-Step 1.5」を本気で検証 -
第39回
AI
欲しい映像素材が簡単に作れる! グーグル動画生成AI「Veo 3.1」の使い方 -
第38回
AI
最新の画像生成AIは“編集”がすごい! Nano Banana、Adobe、Canva、ローカルAIの違いを比べた -
第37回
AI
画像生成AIで比較!ChatGPT、Gemini、Grokどれを選ぶ?得意分野と使い分け【作例大量・2025年最新版】 -
第36回
AI
【無料で軽くて高品質】画像生成AI「Z-Image Turbo」が話題。SDXLとの違いは? -
第35回
AI
ここがヤバい!「Nano Banana Pro」画像編集AIのステージを引き上げた6つの進化点 -
第34回
AI
無料で始める画像生成AI 人気モデルとツールまとめ【2025年11月最新版】 -
第33回
AI
初心者でも簡単!「Sora 2」で“プロ級動画”を作るコツ -
第32回
AI
【無料】動画生成AI「Wan2.2」の使い方 ComfyUI設定、簡単インストール方法まとめ -
第31回
AI
“残念じゃない美少女イラスト”ができた! お絵描きAIツール4選【アニメ絵にも対応】 -
第30回
AI
画像生成AI「Midjourney」動画生成のやり方は超簡単! - この連載の一覧へ














