ほしかった追加機能も後から作成
基本機能を作成した後に、様々な追加機能を入れていきました。アニメーションの再生調整機能や、画像のセーブ機能、GIF化や動画ファイル(MP4)での書き出し機能など、様々な機能を追加しています。コーディングやUIまわりもすべてチャットウインドウを通じて指示するだけで、Geminiが生成してくれます。
また、現状の選択のみだと、アングルがそのままになってしまうため、より複雑なカメラワークや構図を作成できるように、「サイコロプロンプト」を追加しました。
ここでは様々な設定が選択できるようにしてあり、それを選んで生成するだけで、様々な画像を作り出すことができます。どのような項目を作成すると有効に機能するのかは、Gemini ProとChatGPT-5の両方に意見を聞き、アイデアを練った上で、Buildに指示してアプリに追加しています。
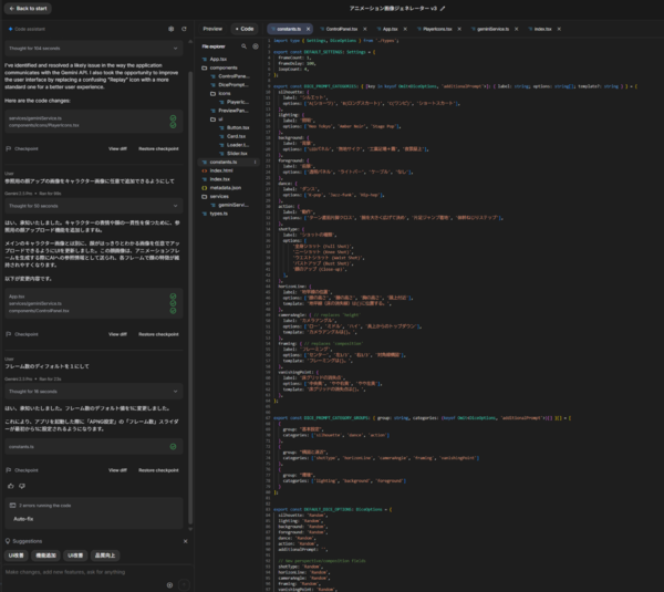
Buildの画面。左側のチャット欄で指示するだけで、アプリが作られていく。UIを表示するPreview画面から、Code画面へはボタンひとつで切り替えられる。サイコロの選択肢も、コードを修正して直接追加することもできる
アプリで目指していたのは、動画AIに持ち込むための始点画像と終点画像のバリエーションを作成することでした。作成した様々なポーズの画像を動画AIの「Wan2.2」のローカル環境で連続的につなぐことで、ちょっとしたダンス動画を手軽に作ることができました。
△「アニメーション画像ジェネレーター v3」を使って作成した明日来子さんを動画AIのWan2.2の始点と終点機能を使って、連続的なアニメーションを作成したもの
本記事はアフィリエイトプログラムによる収益を得ている場合があります

この連載の記事
-
第151回
AI
画像・動画生成AIの常識が変わる、Claude Codeに全部やらせる方法論 -
第150回
AI
無料でここまで? 動画生成AI「LTX-2.3」はWan2.2の牙城を崩すか -
第149回
AI
AIと8回話しただけで“性格が変わる” 研究が警告する「おべっかAI」の影響 -
第148回
AI
AIが15万字の小説を1週間で執筆──「Claude Opus 4.6」が示した創作の未来 -
第147回
AI
ゲーム開発開始から3年、AIは“必須”になった──Steam新作「Exelio」の舞台裏 -
第146回
AI
ローカル音楽生成AIの新定番? ACE-Step 1.5はSuno連携で化ける -
第145回
AI
ComfyUI、画像生成AI「Anima」共同開発 アニメ系モデルで“SDXL超え”狙う -
第144回
AI
わずか4秒の音声からクローン完成 音声生成AIの実力が想像以上だった -
第143回
AI
AIエージェントが書いた“異世界転生”、人間が書いた小説と見分けるのが難しいレベルに -
第142回
AI
数枚の画像とAI動画で“VTuber”ができる!? 「MotionPNG Tuber」という新発想 -
第141回
AI
AIエージェントにお金を払えば、誰でもゲームを作れてしまうという衝撃の事実 開発者の仕事はどうなる? - この連載の一覧へ






